tecdoc:schemas:cynod:transactioncreditcartes

API Recharge

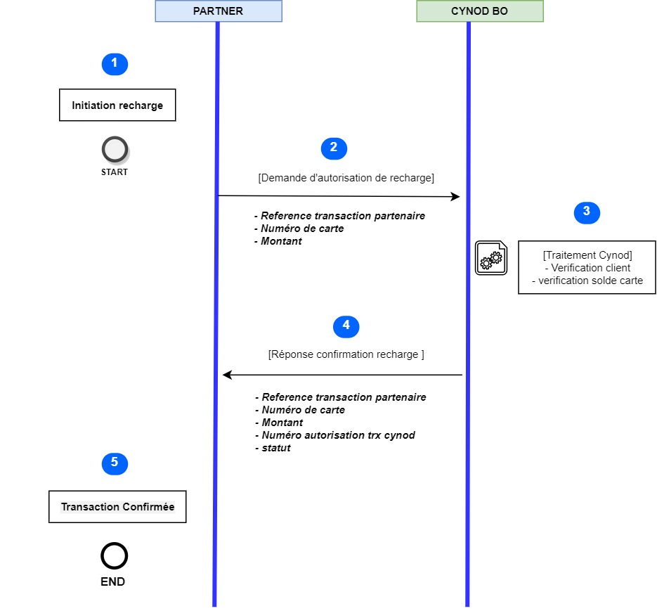
Description du processus de recharge de carte cynod via API sans traitement des exceptions, qui seront traités en détail lors de la phase d'implémentation.

  1. Début processus de recharge: Le partenaire initie l'opération de recharge de carte depuis son interface en disposant au moins du numéro de la carte, du montant de la transaction et de la référence de la transaction qui représentent les informations de la transaction
  2. Demande d'autorisation: Le partenaire soumet la demande d'autorisation avec les informations de la transaction
  3. Traitement de la demande: Le back-end CYNOD procède aux vérifications sur l'existence du compte du client et traite la demande de recharge en créditant le montant de la transaction à la carte du client en question. La transaction CYNOD passe à l'état Validé
  4. Confirmation de la demande d'autorisation: Une confirmation de la demande d'autorisation est transmise au partenaire contenant le numéro de la carte, le montant de transaction, la référence de la transaction partenaire, le numéro d'autorisation de la transaction cynod, le statut de la transaction cynod
  5. Confirmation de la transaction: La transaction est confirmée au niveau du client à la suite de la réponse selon les règles de gestion établies par le partenaire ce qui met fin au processus.
  • tecdoc/schemas/cynod/transactioncreditcartes.txt
  • Dernière modification: 2025/11/17 12:27
  • par 192.50.1.174