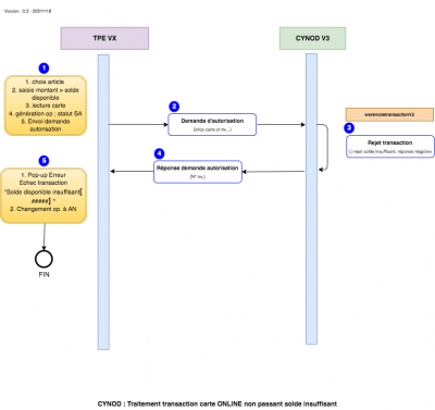
Traitement d'une transaction carte en online non passant solde insuffisant
Le partenaire envoie une demande d'autorisation. La demande est identifiée par le numéro de la transaction.
Les principaux attributs de la demande sont :
- Le numéro de la transaction
- Le numéro de la carte
- Le numéro du terminal
- Le montant de la transaction
- Le userGenerated
- Le solde online
En réponse :
- Solde disponible insuffisant
Tous les messages échangés seront au format xml
