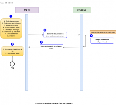
Traitement d'une transaction consommation code électronique en online passant
Le partenaire envoie une demande d'autorisation de transaction consommation code électronique. La demande est identifiée par le numéro de la transaction.
Les principaux attributs de la demande sont :
- numeroTransaction
- codeConsommation
- numéroTerminal
- montantTransaction
- userGenerated
En réponse :
- Message confirmant la validation de la demande d'autorisation online (Numero trx, statut..)
Tous les messages échangés seront au format xml
Règles de gestion :
- Une transaction consommation code électronique passe uniquement en online.
