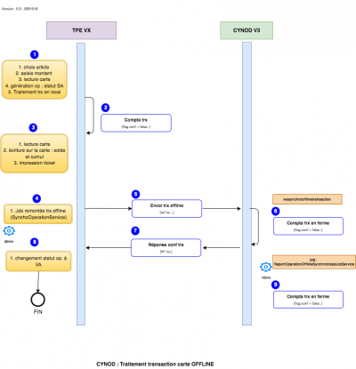
Traitement d'une transaction normale en offline sans exception
Le partenaire choisit le type d'article, saisit le montant de la transaction et passe au processus de lecture carte. Le traitement trx se passe en local.
Un job tourne toutes les 30mn (Par défaut) pour remonter la transaction. La demande est identifiée par le numéro de la transaction.
Les principaux attributs de la demande sont :
- Le numéro de la transaction
- Le numéro de la carte
- Le numéro du terminal
- Le montant de la transaction
- Le userGenerated
- ….
En réponse :
- Message confirmant la remontée de la transaction (Numero trx, numero carte..)
Tous les messages échangés seront au format xml
Règles de gestion :
- Une transaction carte peut passer en online ou en offline.
