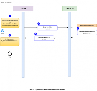
Traitement d'une synchronisation des transactions offline
Le partenaire envoie une demande de synchronisation. La demande est identifiée par le numéro de la transaction.
Les principaux attributs de la demande sont :
- L'opération
- Le code de l'établissement
En réponse :
- Message confirmant la synchronisation
Tous les messages échangés seront au format xml
Règles de gestion :
- La synchronisation se fait one by one
